recoveryshake.com
HOME
About
Contact
Disclaimer
Privacy
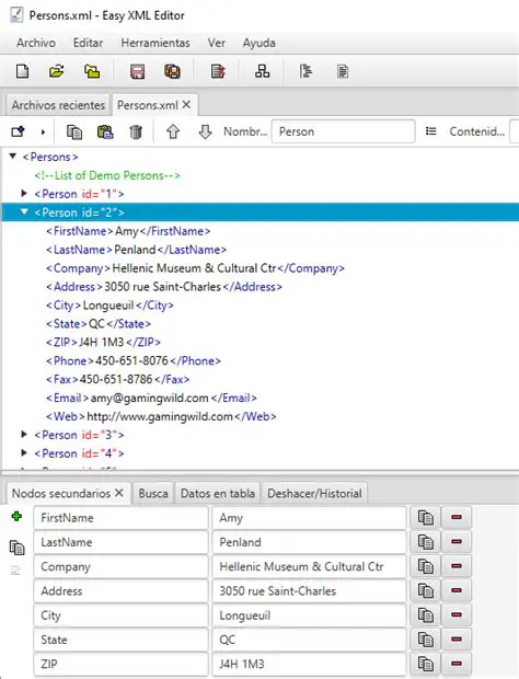
Key Features of an Easy XML Editor
Oct 13, 2025
by recoveryshake.com
30
views