recoveryshake.com
HOME
About
Contact
Disclaimer
Privacy
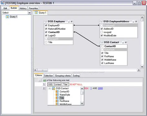
Key Features of EMS SQL Query for DB2
Oct 13, 2025
by recoveryshake.com
68
views