recoveryshake.com
HOME
About
Contact
Disclaimer
Privacy
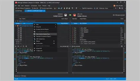
Overview of dbForge Schema Compare for Oracle
Oct 13, 2025
by recoveryshake.com
144
views